Single machine and multi-machine example setups

General

Pixotope can be used in single or multi-camera productions

Every Pixotope production needs:

  • 1 x AR/VS or XR license per render machine

  • 1 x machine with a server role (when using multiple machines)

The Director from any machine can be used to configure, calibrate, adjust and control a show.

Director uses display colors to identify the different machines in a multi-machine setup.

Best practices

The following best practices are recommendations. However, a different setup might fit your specific production better.

Let us know about your setup via feedback.pixotope.com

Single-camera production

Single-camera, single-machine setup

  • Licenses needed: 1 x AR/VS or XR

  • Machine role: Stand-alone (or Server)


image-20230309-090506.png


Single-camera, multi-machine setup

For control or redundancy, more machines can be added. When using more than one machine, Client and Server roles are needed.

The Unreal project folders have to be synced manually between machines. This can be done using a version control system such as Perforce.

Single-camera, separate control
  • Licenses needed

    • Render machine: 1 x AR/VS or XR

    • Controlling machine: 1 x Control (or AR/VS, XR)

  • Machine role

    • Render machine: Client

    • Controlling machine: Server

image-20230309-090800.png
Single-camera, separate control and backup render
  • Licenses needed

    • Render machine: 1 x AR/VS or XR

    • Controlling/Backup machine: 1 x AR/VS or XR

  • Machine role

    • Render machine: Client

    • Controlling/Backup machine: Server

image-20230309-090812.png

Multi-camera production

When using more than one machine, Client and Server roles are needed.

The Unreal project folders can be synced between machines via Asset Hub. Learn more about how to Sync projects and other files in Synced storage

General

SETUP - Configure and Calibrate

There are 2 main ways of setting up a multi machine production:

  • Parallel setup

    • Configure and calibrate each camera system locally on the respective machine

  • Central setup

    • Configure and calibrate each camera from a single machine

The setup data is stored in a single file (the show file) on the server.

PRODUCTION - Adjust and Control

Adjust and control of each machine is usually done centrally from a single machine.

Parallel setup

The camera setups are made locally on each machine. This way the work can be done in parallel to speed up the process.

  1. Choose which computer should take on the Server role

    • Can be a separate machine

    • Owns the show file

  2. Choose the client role for all other machines and connect to the Server

  3. Do the setup (configuration and calibration of each camera system) locally on each machine

    • Route the local camera system to the local tracking server

You can choose any machine to adjust and control your production from.

Central setup

  1. Choose which computer should take on the Server role

    • Can be a separate machine

    • Owns the show file

  2. Choose the client role for all other machines and connect to the Server

  3. Choose the machine you want to do the setup from

    • On this machine, set the "Permission level for Client and Server role" to 3 to allow to edit all machines. Find the setting under START > Storage > Machine settings > Permissions

  4. Do the setup (configuration and calibration of each camera system) from the chosen machine

    • Route the local camera system to the local tracking server

You can choose any machine to adjust and control your production from.

Examples

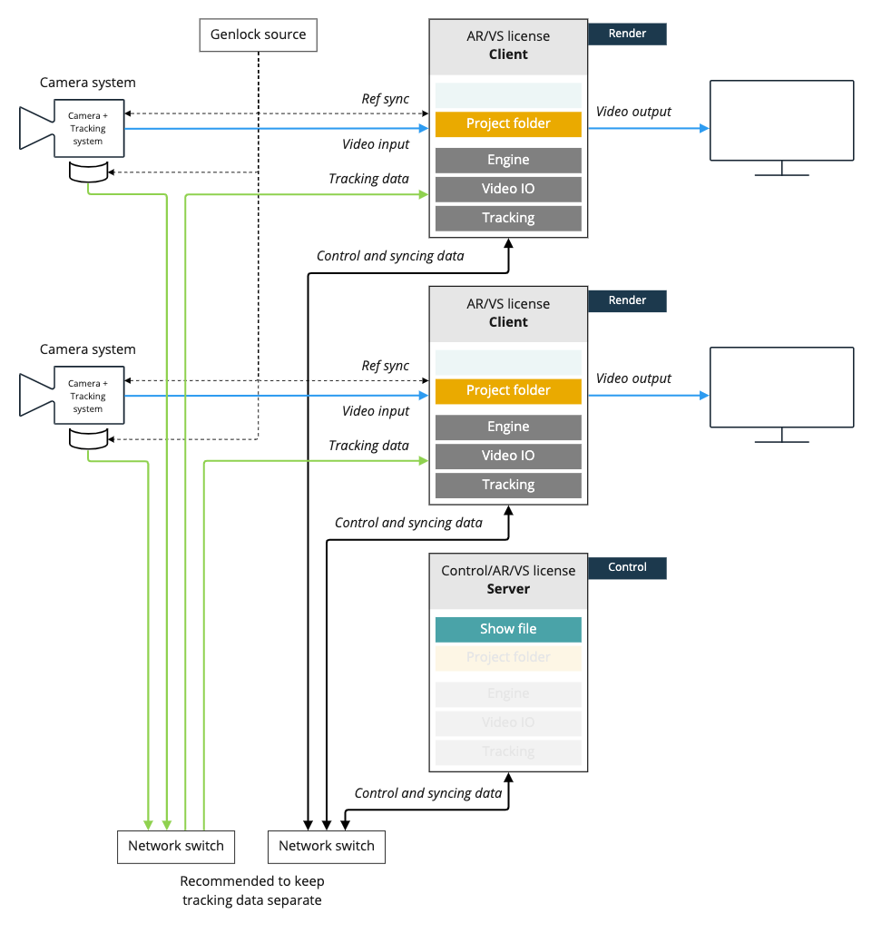
2-cameras, separate control
  • Licenses needed

    • Render machine: 1 x AR/VS or XR each

    • Controlling/Backup machine: 1 x AR/VS or XR

  • Machine role

    • Render machine: Client

    • Controlling/Backup machine: Server

image-20230309-091055.png