Single machine and multi-machine example setups
General
Pixotope can be used in single or multi-camera productions
Every Pixotope production needs:
1 x AR/VS or XR license per render machine
Learn more about License types - AR/VS, XR, Control, Artist and more
1 x machine with a server role (when using multiple machines)
Learn more about Machine roles - Stand-alone, Client or Server
The Director from any machine can be used to configure, calibrate, adjust and control a show.
Director uses display colors to identify the different machines in a multi-machine setup.
Best practices
The following best practices are recommendations. However, a different setup might fit your specific production better.
Let us know about your setup via feedback.pixotope.com
Single-camera production
Single-camera, single-machine setup
Licenses needed: 1 x AR/VS or XR
Machine role: Stand-alone (or Server)

Single-camera, multi-machine setup
For control or redundancy, more machines can be added. When using more than one machine, Client and Server roles are needed.
Learn more about Machine roles - Stand-alone, Client or Server
The Unreal project folders have to be synced manually between machines. This can be done using a version control system such as Perforce.
Single-camera, separate control
Licenses needed
Render machine: 1 x AR/VS or XR
Controlling machine: 1 x Control (or AR/VS, XR)
Machine role
Render machine: Client
Controlling machine: Server

Single-camera, separate control and backup render
Licenses needed
Render machine: 1 x AR/VS or XR
Controlling/Backup machine: 1 x AR/VS or XR
Machine role
Render machine: Client
Controlling/Backup machine: Server

Multi-camera production
When using more than one machine, Client and Server roles are needed.
Learn more about Machine roles - Stand-alone, Client or Server
The Unreal project folders can be synced between machines via Asset Hub. Learn more about how to Sync files using Asset Hub
General
SETUP - Configure and Calibrate
There are 2 main ways of setting up a multi machine production:
Parallel setup
Configure and calibrate each camera system locally on the respective machine
Central setup
Configure and calibrate each camera from a single machine
The setup data is stored in a single file (the show file) on the server.
PRODUCTION - Adjust and Control
Adjust and control of each machine is usually done centrally from a single machine.
Parallel setup
The camera setups are made locally on each machine. This way the work can be done in parallel to speed up the process.
Choose which computer should take on the Server role
Can be a separate machine
Owns the show file
Choose the client role for all other machines and connect to the Server
Do the setup (configuration and calibration of each camera system) locally on each machine
Route the local camera system to the local tracking server
You can choose any machine to adjust and control your production from.
Central setup
Choose which computer should take on the Server role
Can be a separate machine
Owns the show file
Choose the client role for all other machines and connect to the Server
Choose the machine you want to do the setup from
On this machine, set the "Permission level for Client and Server role" to 3 to allow to edit all machines. Find the setting under START > Storage > Machine settings > Permissions
Do the setup (configuration and calibration of each camera system) from the chosen machine
Route the local camera system to the local tracking server
You can choose any machine to adjust and control your production from.
Examples
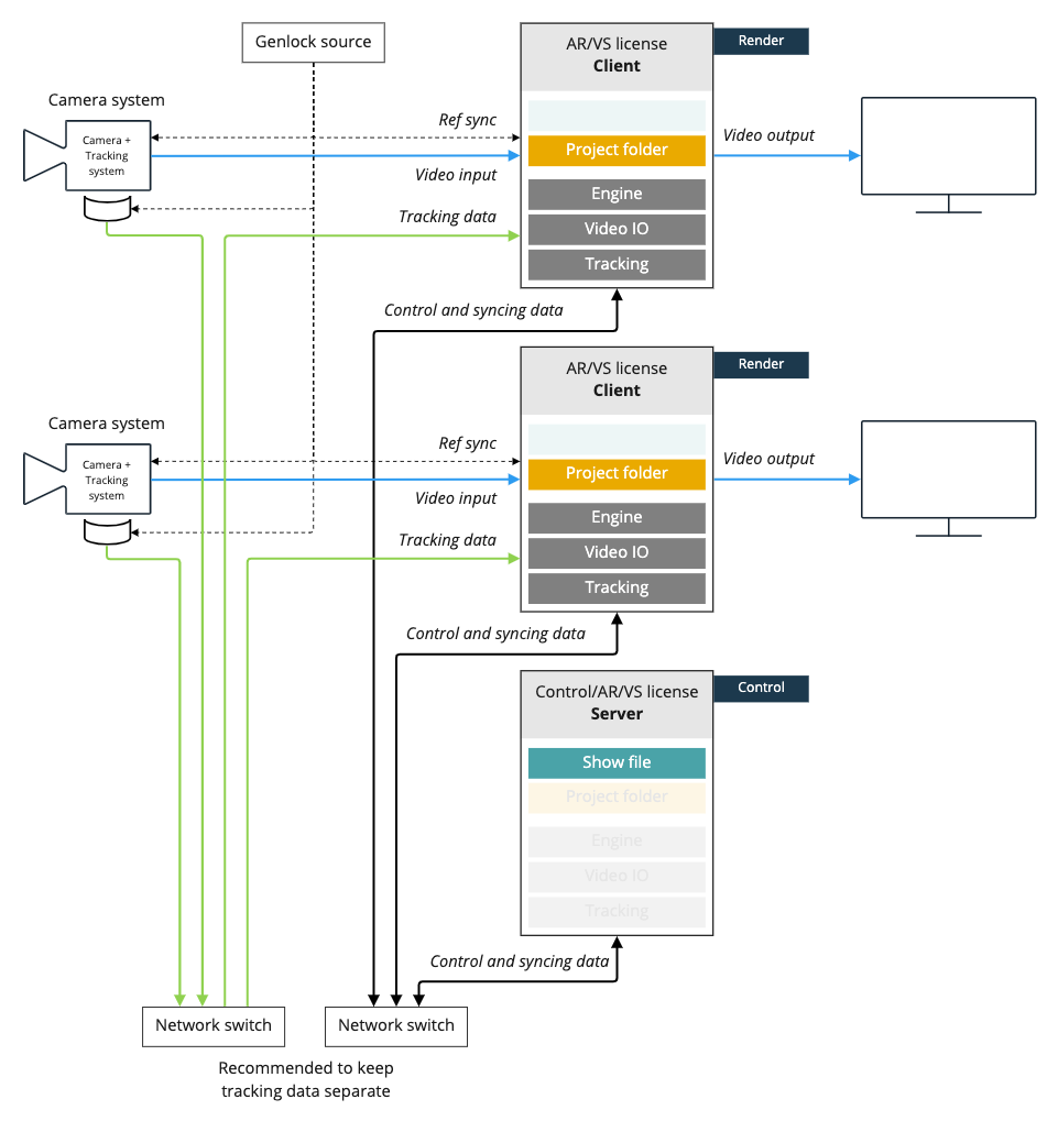
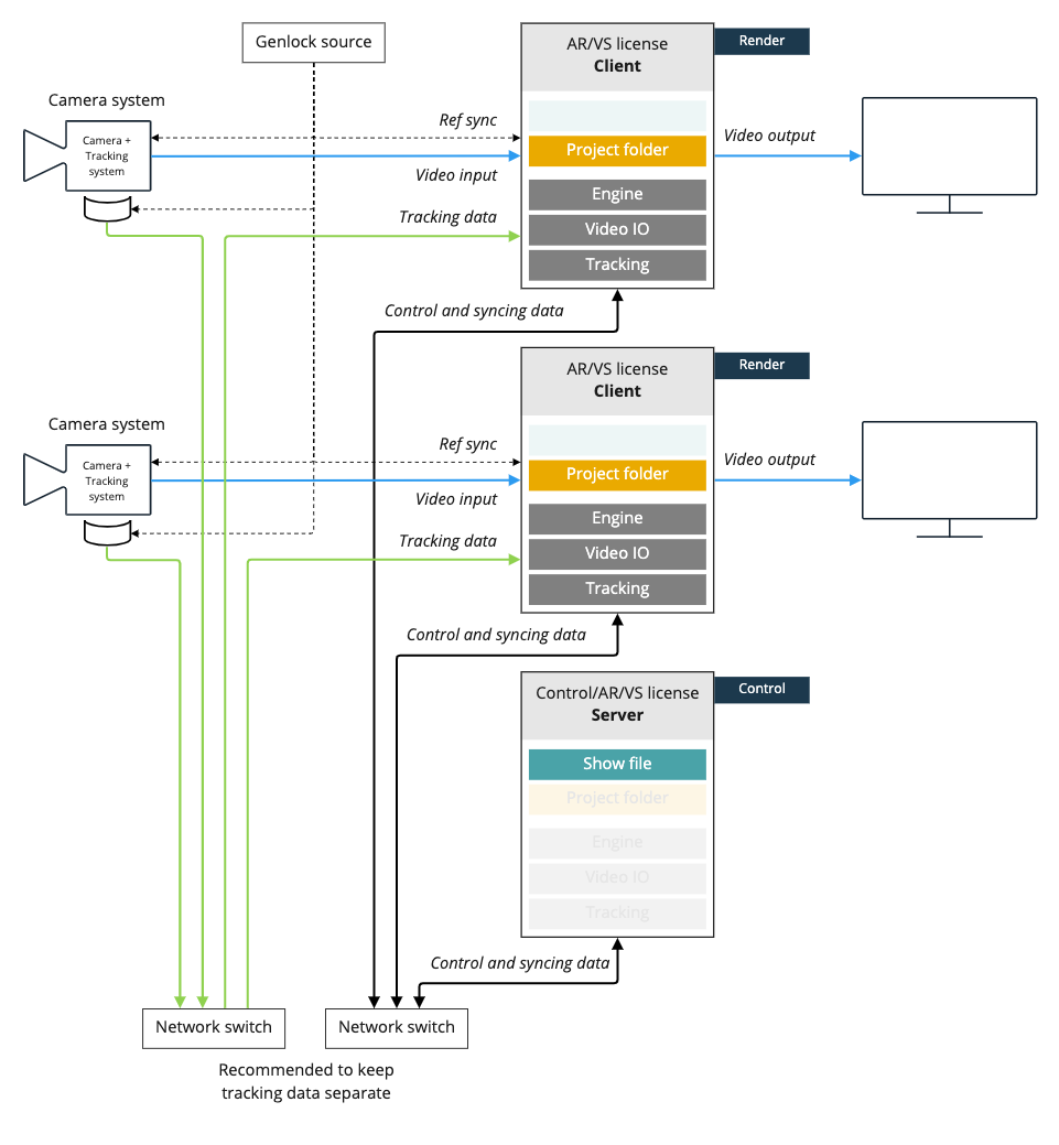
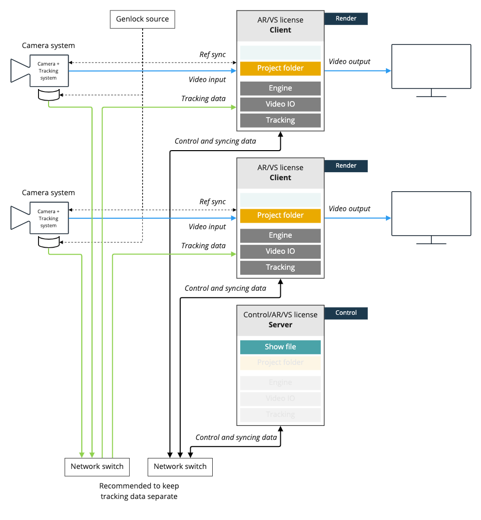
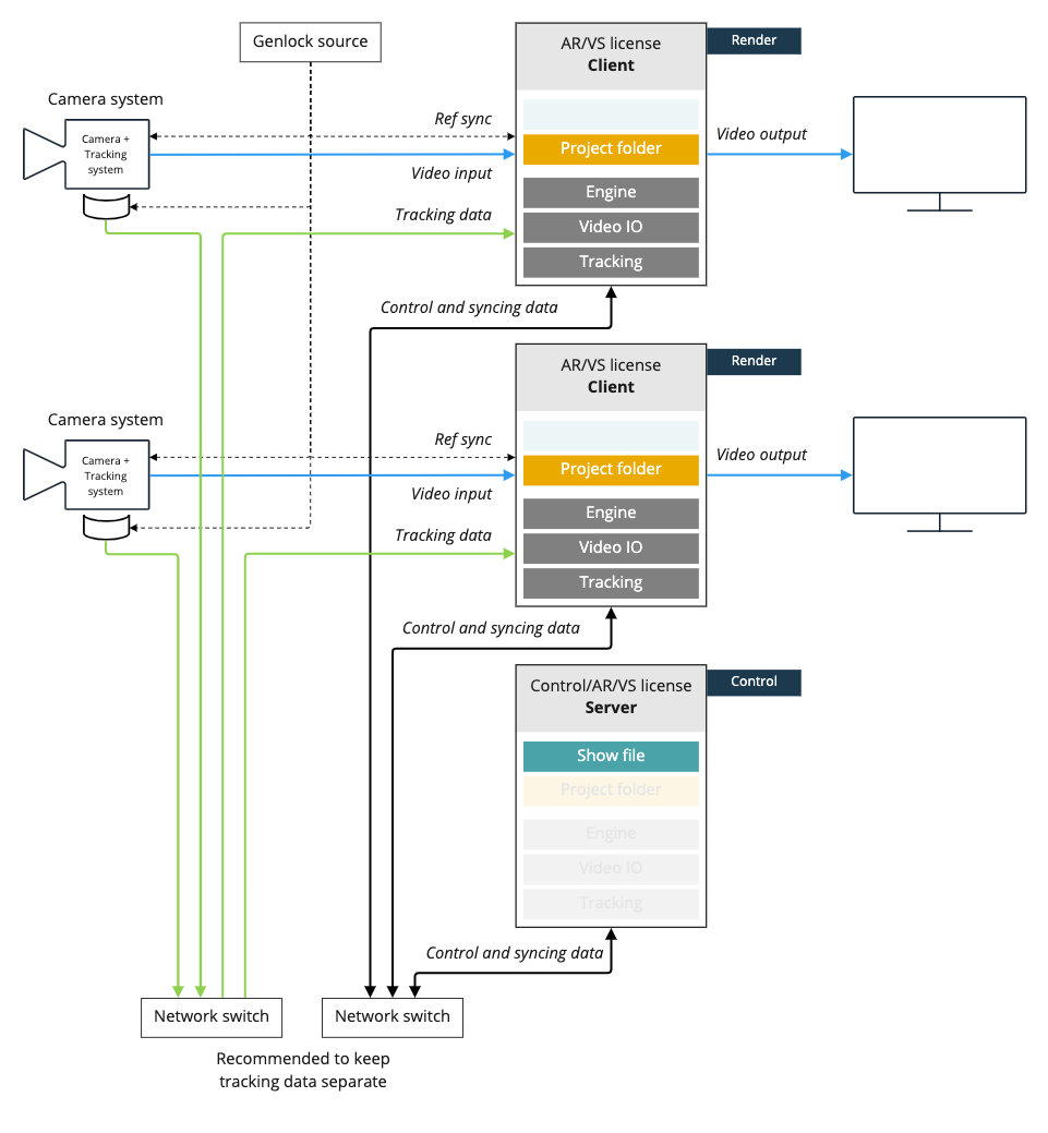
2-cameras, separate control
Licenses needed
Render machine: 1 x AR/VS or XR each
Controlling/Backup machine: 1 x AR/VS or XR
Machine role
Render machine: Client
Controlling/Backup machine: Server
